Le 13 août 2023 à 02:05:32 :
Le 13 août 2023 à 01:59:24 :
Le 13 août 2023 à 01:56:42 Botaniques69 a écrit :
Le 13 août 2023 à 01:50:32 :
Le 13 août 2023 à 01:49:01 :
> Le 13 août 2023 à 01:47:07 :
> > Le 13 août 2023 à 01:40:58 :
> > > Le 13 août 2023 à 01:35:48 :
> > > Je comprends pas les bots russes qui disent que l’OTAN est désarmée alors qu’ils s’arment tous jusqu’aux dents. Rien que cette semaine la Roumanie et la Pologne ont passé des milliards de dollars de commandes d’armes
> >
> > c'est simple, quand l'Industrie US, plus grosse industrie de l'armement en occident se retrouve incapable de fournir des obus et est obligée d'envoyer des pétards sous munitions, et qu'il faut des années pour arriver au niveau nécessaire, on appel ca désarmé, quand l'allemagne a pas assez de Leopards 2 a envoyer, on appel ca etre en état de désarmement
![]()
>
> Tu te rends pas compte que les américains n'envoient que ce qu'ils estime être sacrifiable.
>
> C'est pas leurs stocks qui s'épuisent, mais leurs surplus. Parce que malgré l'investissement massif qu'ils font dans ce conflit (du moins massif par rapport aux autres pays impliqués), ils ne sacrifient en rien leurs propres capacités.
les US sont déjà en Sous capacité face a la chine si un conflit éclate a Taiwan, donc envoyer a l'Ukraine c'est déjà du sacrifice
![]()
Ils sont absolument pas en sous capacité khey, je sais pas d'où tu tient ça.
les généraux US eux meme le disent, absolument pas prets si un conflit éclate a Taiwan tout de suite
![]()
Un général ne va jamais dire qu'il a assez de moyens pas comme les Russes qui pensait prendre kiev en 3 jours
ils ont fait les simulations, si guerre frontale, toute la flotte US tombe, et impossible de supporter Taiwan indirectement vu que c'est une ile et surtout en cas de blocus , même l'ukraine qui a des frontière terrestres c'est compliqué
![]()
Dans tout les cas, faudra encore minimum 4-5 ans avant que la Chine ait les moyens militaires.. et même là, ça serait un paris ultra risqué, qu'elle va sans doute réfléchir à deux fois, en ayant vu le résultat de la Russie 
https://www.lapresse.ca/international/asie-et-oceanie/2021-03-09/la-chine-pourrait-envahir-taiwan-d-ici-2027-estime-un-amiral-americain.php
La Chine pourrait envahir Taïwan d’ici 2027, estime un amiral américain
Le 13 août 2023 à 01:00:25 :
Le 12 août 2023 à 23:26:05 :
Le 12 août 2023 à 23:15:28 Super_Hero a écrit :
Le 12 août 2023 à 22:39:19 :
Fait chier toutes ces armes modernes, rien ne faut le matos soviétique des années 50
https://twitter.com/CovertShores/status/1690462433943384064/photo/1Tu as lu au moins ou tu cherches juste à troller de facon malaisante comme a ton habitude ?
Je dit qu'avant de mettre l'ukraine sous perfusion, je ne crois pas qu'elle avait de l'armement derniers crie
![]()
Ah oui c'est... profond. Abyssal même. Comme tes capacités à sortir une réflexions pertinentes.
Le 13 août 2023 à 02:09:06 :
Pour rappel, Kaspersky le meilleur antivir au monde c'est russe, IDA pro meilleur debugger au monde russe![]()
Ghidra > IDA
Malwarebytes > Kasperky
Kaspersky :
https://www.lemonde.fr/pixels/article/2022/03/28/l-editeur-d-antivirus-kaspersky-place-sur-une-liste-noire-du-regulateur-americain-des-communications_6119470_4408996.html
L’éditeur d’antivirus Kaspersky placé sur une liste noire du régulateur américain des communications
Le 13 août 2023 à 02:09:07 :
Le 13 août 2023 à 02:05:32 :
Le 13 août 2023 à 01:59:24 :
Le 13 août 2023 à 01:56:42 Botaniques69 a écrit :
Le 13 août 2023 à 01:50:32 :
> Le 13 août 2023 à 01:49:01 :
> > Le 13 août 2023 à 01:47:07 :
> > > Le 13 août 2023 à 01:40:58 :
> > > > Le 13 août 2023 à 01:35:48 :
> > > > Je comprends pas les bots russes qui disent que l’OTAN est désarmée alors qu’ils s’arment tous jusqu’aux dents. Rien que cette semaine la Roumanie et la Pologne ont passé des milliards de dollars de commandes d’armes
> > >
> > > c'est simple, quand l'Industrie US, plus grosse industrie de l'armement en occident se retrouve incapable de fournir des obus et est obligée d'envoyer des pétards sous munitions, et qu'il faut des années pour arriver au niveau nécessaire, on appel ca désarmé, quand l'allemagne a pas assez de Leopards 2 a envoyer, on appel ca etre en état de désarmement
![]()
> >
> > Tu te rends pas compte que les américains n'envoient que ce qu'ils estime être sacrifiable.
> >
> > C'est pas leurs stocks qui s'épuisent, mais leurs surplus. Parce que malgré l'investissement massif qu'ils font dans ce conflit (du moins massif par rapport aux autres pays impliqués), ils ne sacrifient en rien leurs propres capacités.
>
> les US sont déjà en Sous capacité face a la chine si un conflit éclate a Taiwan, donc envoyer a l'Ukraine c'est déjà du sacrifice
![]()
Ils sont absolument pas en sous capacité khey, je sais pas d'où tu tient ça.
les généraux US eux meme le disent, absolument pas prets si un conflit éclate a Taiwan tout de suite
![]()
Un général ne va jamais dire qu'il a assez de moyens pas comme les Russes qui pensait prendre kiev en 3 jours
ils ont fait les simulations, si guerre frontale, toute la flotte US tombe, et impossible de supporter Taiwan indirectement vu que c'est une ile et surtout en cas de blocus , même l'ukraine qui a des frontière terrestres c'est compliqué
![]()
Dans tout les cas, faudra encore minimum 4-5 ans avant que la Chine ait les moyens militaires.. et même là, ça serait un paris ultra risqué, qu'elle va sans doute réfléchir à deux fois, en ayant vu le résultat de la Russie
en vrai, la Chine va JAMAIS envahir Taiwan ca sert a rien, mais elle mettra le max de pression, et tentera d'y faire monter le parti pro chine unifiée, la seule importance de Taiwan c'est TSMC, l'US a démarré un projet a plusieurs milliards pour créer des usines identiques aux US, et la chine également, dans quelques années, cette ile sera juste un cailloux has been, TSMC sera même plus rentable vu la compétition, et la chine va tout contrôler a coup d'aides financières quand les Taiwanais vont plus avoir de fric
Le 13 août 2023 à 02:17:07 Botaniques69 a écrit :
Le 13 août 2023 à 02:09:07 :
Le 13 août 2023 à 02:05:32 :
Le 13 août 2023 à 01:59:24 :
Le 13 août 2023 à 01:56:42 Botaniques69 a écrit :
> Le 13 août 2023 à 01:50:32 :
>
> > Le 13 août 2023 à 01:49:01 :
>
> > > Le 13 août 2023 à 01:47:07 :
>
> > > > Le 13 août 2023 à 01:40:58 :
>
> > > > > Le 13 août 2023 à 01:35:48 :
>
> > > > > Je comprends pas les bots russes qui disent que l’OTAN est désarmée alors qu’ils s’arment tous jusqu’aux dents. Rien que cette semaine la Roumanie et la Pologne ont passé des milliards de dollars de commandes d’armes
>
> > > >
>
> > > > c'est simple, quand l'Industrie US, plus grosse industrie de l'armement en occident se retrouve incapable de fournir des obus et est obligée d'envoyer des pétards sous munitions, et qu'il faut des années pour arriver au niveau nécessaire, on appel ca désarmé, quand l'allemagne a pas assez de Leopards 2 a envoyer, on appel ca etre en état de désarmement
![]()
>
> > >
>
> > > Tu te rends pas compte que les américains n'envoient que ce qu'ils estime être sacrifiable.
>
> > >
>
> > > C'est pas leurs stocks qui s'épuisent, mais leurs surplus. Parce que malgré l'investissement massif qu'ils font dans ce conflit (du moins massif par rapport aux autres pays impliqués), ils ne sacrifient en rien leurs propres capacités.
>
> >
>
> > les US sont déjà en Sous capacité face a la chine si un conflit éclate a Taiwan, donc envoyer a l'Ukraine c'est déjà du sacrifice
![]()
>
> Ils sont absolument pas en sous capacité khey, je sais pas d'où tu tient ça.
les généraux US eux meme le disent, absolument pas prets si un conflit éclate a Taiwan tout de suite
![]()
Un général ne va jamais dire qu'il a assez de moyens pas comme les Russes qui pensait prendre kiev en 3 jours
ils ont fait les simulations, si guerre frontale, toute la flotte US tombe, et impossible de supporter Taiwan indirectement vu que c'est une ile et surtout en cas de blocus , même l'ukraine qui a des frontière terrestres c'est compliqué
![]()
Dans tout les cas, faudra encore minimum 4-5 ans avant que la Chine ait les moyens militaires.. et même là, ça serait un paris ultra risqué, qu'elle va sans doute réfléchir à deux fois, en ayant vu le résultat de la Russie
en vrai, la Chine va JAMAIS envahir Taiwan ca sert a rien, mais elle mettra le max de pression, et tentera d'y faire monter le parti pro chine unifiée, la seule importance de Taiwan c'est TSMC, l'US a démarré un projet a plusieurs milliards pour créer des usines identiques aux US, et la chine également, dans quelques années, cette ile sera juste un cailloux has been, TSMC sera même plus rentable vu la compétition, et la chine va tout contrôler a coup d'aides financières quand les Taiwanais vont plus avoir de fric
![]()
Encore une raison, pour laquelle le conflit russo-ukrainien ne profite pas à la Chine, ca renforce l'opposition à la Chine dans l'ile
Le 13 août 2023 à 02:21:30 :
Ghidra > IDA
La NSA sous financement de l'état US arrive même pas a faire 5% de ce que fait IDA Pro
![]()
https://allabouttesting.org/ghidra-vs-ida-pro-which-one-is-better/
Ghidra est gratuit + open source + GUI ultra plus moderne et convivial 
Et le peu que fait IDA de plus, c'est utile pour 0,1% des utilisateurs
Le 13 août 2023 à 02:23:57 :
Le 13 août 2023 à 02:17:07 Botaniques69 a écrit :
Le 13 août 2023 à 02:09:07 :
Le 13 août 2023 à 02:05:32 :
Le 13 août 2023 à 01:59:24 :
> Le 13 août 2023 à 01:56:42 Botaniques69 a écrit :
> > Le 13 août 2023 à 01:50:32 :
> >
> > > Le 13 août 2023 à 01:49:01 :
> >
> > > > Le 13 août 2023 à 01:47:07 :
> >
> > > > > Le 13 août 2023 à 01:40:58 :
> >
> > > > > > Le 13 août 2023 à 01:35:48 :
> >
> > > > > > Je comprends pas les bots russes qui disent que l’OTAN est désarmée alors qu’ils s’arment tous jusqu’aux dents. Rien que cette semaine la Roumanie et la Pologne ont passé des milliards de dollars de commandes d’armes
> >
> > > > >
> >
> > > > > c'est simple, quand l'Industrie US, plus grosse industrie de l'armement en occident se retrouve incapable de fournir des obus et est obligée d'envoyer des pétards sous munitions, et qu'il faut des années pour arriver au niveau nécessaire, on appel ca désarmé, quand l'allemagne a pas assez de Leopards 2 a envoyer, on appel ca etre en état de désarmement
![]()
> >
> > > >
> >
> > > > Tu te rends pas compte que les américains n'envoient que ce qu'ils estime être sacrifiable.
> >
> > > >
> >
> > > > C'est pas leurs stocks qui s'épuisent, mais leurs surplus. Parce que malgré l'investissement massif qu'ils font dans ce conflit (du moins massif par rapport aux autres pays impliqués), ils ne sacrifient en rien leurs propres capacités.
> >
> > >
> >
> > > les US sont déjà en Sous capacité face a la chine si un conflit éclate a Taiwan, donc envoyer a l'Ukraine c'est déjà du sacrifice
![]()
> >
> > Ils sont absolument pas en sous capacité khey, je sais pas d'où tu tient ça.
>
> les généraux US eux meme le disent, absolument pas prets si un conflit éclate a Taiwan tout de suite
![]()
Un général ne va jamais dire qu'il a assez de moyens pas comme les Russes qui pensait prendre kiev en 3 jours
ils ont fait les simulations, si guerre frontale, toute la flotte US tombe, et impossible de supporter Taiwan indirectement vu que c'est une ile et surtout en cas de blocus , même l'ukraine qui a des frontière terrestres c'est compliqué
![]()
Dans tout les cas, faudra encore minimum 4-5 ans avant que la Chine ait les moyens militaires.. et même là, ça serait un paris ultra risqué, qu'elle va sans doute réfléchir à deux fois, en ayant vu le résultat de la Russie
en vrai, la Chine va JAMAIS envahir Taiwan ca sert a rien, mais elle mettra le max de pression, et tentera d'y faire monter le parti pro chine unifiée, la seule importance de Taiwan c'est TSMC, l'US a démarré un projet a plusieurs milliards pour créer des usines identiques aux US, et la chine également, dans quelques années, cette ile sera juste un cailloux has been, TSMC sera même plus rentable vu la compétition, et la chine va tout contrôler a coup d'aides financières quand les Taiwanais vont plus avoir de fric
![]()
Encore une raison, pour laquelle le conflit russo-ukrainien ne profite pas à la Chine, ca renforce l'opposition à la Chine dans l'ile
![]()
Absolument tout ce qui fait mal a l'US est par définition rentable a la chine
Le 13 août 2023 à 02:26:28 :
Le 13 août 2023 à 02:23:57 :
Le 13 août 2023 à 02:17:07 Botaniques69 a écrit :
Le 13 août 2023 à 02:09:07 :
Le 13 août 2023 à 02:05:32 :
> Le 13 août 2023 à 01:59:24 :
> > Le 13 août 2023 à 01:56:42 Botaniques69 a écrit :
> > > Le 13 août 2023 à 01:50:32 :
> > >
> > > > Le 13 août 2023 à 01:49:01 :
> > >
> > > > > Le 13 août 2023 à 01:47:07 :
> > >
> > > > > > Le 13 août 2023 à 01:40:58 :
> > >
> > > > > > > Le 13 août 2023 à 01:35:48 :
> > >
> > > > > > > Je comprends pas les bots russes qui disent que l’OTAN est désarmée alors qu’ils s’arment tous jusqu’aux dents. Rien que cette semaine la Roumanie et la Pologne ont passé des milliards de dollars de commandes d’armes
> > >
> > > > > >
> > >
> > > > > > c'est simple, quand l'Industrie US, plus grosse industrie de l'armement en occident se retrouve incapable de fournir des obus et est obligée d'envoyer des pétards sous munitions, et qu'il faut des années pour arriver au niveau nécessaire, on appel ca désarmé, quand l'allemagne a pas assez de Leopards 2 a envoyer, on appel ca etre en état de désarmement
![]()
> > >
> > > > >
> > >
> > > > > Tu te rends pas compte que les américains n'envoient que ce qu'ils estime être sacrifiable.
> > >
> > > > >
> > >
> > > > > C'est pas leurs stocks qui s'épuisent, mais leurs surplus. Parce que malgré l'investissement massif qu'ils font dans ce conflit (du moins massif par rapport aux autres pays impliqués), ils ne sacrifient en rien leurs propres capacités.
> > >
> > > >
> > >
> > > > les US sont déjà en Sous capacité face a la chine si un conflit éclate a Taiwan, donc envoyer a l'Ukraine c'est déjà du sacrifice
![]()
> > >
> > > Ils sont absolument pas en sous capacité khey, je sais pas d'où tu tient ça.
> >
> > les généraux US eux meme le disent, absolument pas prets si un conflit éclate a Taiwan tout de suite
![]()
>
> Un général ne va jamais dire qu'il a assez de moyens pas comme les Russes qui pensait prendre kiev en 3 jours
ils ont fait les simulations, si guerre frontale, toute la flotte US tombe, et impossible de supporter Taiwan indirectement vu que c'est une ile et surtout en cas de blocus , même l'ukraine qui a des frontière terrestres c'est compliqué
![]()
Dans tout les cas, faudra encore minimum 4-5 ans avant que la Chine ait les moyens militaires.. et même là, ça serait un paris ultra risqué, qu'elle va sans doute réfléchir à deux fois, en ayant vu le résultat de la Russie
en vrai, la Chine va JAMAIS envahir Taiwan ca sert a rien, mais elle mettra le max de pression, et tentera d'y faire monter le parti pro chine unifiée, la seule importance de Taiwan c'est TSMC, l'US a démarré un projet a plusieurs milliards pour créer des usines identiques aux US, et la chine également, dans quelques années, cette ile sera juste un cailloux has been, TSMC sera même plus rentable vu la compétition, et la chine va tout contrôler a coup d'aides financières quand les Taiwanais vont plus avoir de fric
![]()
Encore une raison, pour laquelle le conflit russo-ukrainien ne profite pas à la Chine, ca renforce l'opposition à la Chine dans l'ile
![]()
Absolument tout ce qui fait mal a l'US est par définition rentable a la chine
![]()
Et non, tout ce qui fait mal aux US fait du bien aux Russes selon ta philosophie
Le 13 août 2023 à 02:26:28 Botaniques69 a écrit :
Le 13 août 2023 à 02:23:57 :
Le 13 août 2023 à 02:17:07 Botaniques69 a écrit :
Le 13 août 2023 à 02:09:07 :
Le 13 août 2023 à 02:05:32 :
> Le 13 août 2023 à 01:59:24 :
>
> > Le 13 août 2023 à 01:56:42 Botaniques69 a écrit :
>
> > > Le 13 août 2023 à 01:50:32 :
>
> > >
>
> > > > Le 13 août 2023 à 01:49:01 :
>
> > >
>
> > > > > Le 13 août 2023 à 01:47:07 :
>
> > >
>
> > > > > > Le 13 août 2023 à 01:40:58 :
>
> > >
>
> > > > > > > Le 13 août 2023 à 01:35:48 :
>
> > >
>
> > > > > > > Je comprends pas les bots russes qui disent que l’OTAN est désarmée alors qu’ils s’arment tous jusqu’aux dents. Rien que cette semaine la Roumanie et la Pologne ont passé des milliards de dollars de commandes d’armes
>
> > >
>
> > > > > >
>
> > >
>
> > > > > > c'est simple, quand l'Industrie US, plus grosse industrie de l'armement en occident se retrouve incapable de fournir des obus et est obligée d'envoyer des pétards sous munitions, et qu'il faut des années pour arriver au niveau nécessaire, on appel ca désarmé, quand l'allemagne a pas assez de Leopards 2 a envoyer, on appel ca etre en état de désarmement
![]()
>
> > >
>
> > > > >
>
> > >
>
> > > > > Tu te rends pas compte que les américains n'envoient que ce qu'ils estime être sacrifiable.
>
> > >
>
> > > > >
>
> > >
>
> > > > > C'est pas leurs stocks qui s'épuisent, mais leurs surplus. Parce que malgré l'investissement massif qu'ils font dans ce conflit (du moins massif par rapport aux autres pays impliqués), ils ne sacrifient en rien leurs propres capacités.
>
> > >
>
> > > >
>
> > >
>
> > > > les US sont déjà en Sous capacité face a la chine si un conflit éclate a Taiwan, donc envoyer a l'Ukraine c'est déjà du sacrifice
![]()
>
> > >
>
> > > Ils sont absolument pas en sous capacité khey, je sais pas d'où tu tient ça.
>
> >
>
> > les généraux US eux meme le disent, absolument pas prets si un conflit éclate a Taiwan tout de suite
![]()
>
> Un général ne va jamais dire qu'il a assez de moyens pas comme les Russes qui pensait prendre kiev en 3 jours
ils ont fait les simulations, si guerre frontale, toute la flotte US tombe, et impossible de supporter Taiwan indirectement vu que c'est une ile et surtout en cas de blocus , même l'ukraine qui a des frontière terrestres c'est compliqué
![]()
Dans tout les cas, faudra encore minimum 4-5 ans avant que la Chine ait les moyens militaires.. et même là, ça serait un paris ultra risqué, qu'elle va sans doute réfléchir à deux fois, en ayant vu le résultat de la Russie
en vrai, la Chine va JAMAIS envahir Taiwan ca sert a rien, mais elle mettra le max de pression, et tentera d'y faire monter le parti pro chine unifiée, la seule importance de Taiwan c'est TSMC, l'US a démarré un projet a plusieurs milliards pour créer des usines identiques aux US, et la chine également, dans quelques années, cette ile sera juste un cailloux has been, TSMC sera même plus rentable vu la compétition, et la chine va tout contrôler a coup d'aides financières quand les Taiwanais vont plus avoir de fric
![]()
Encore une raison, pour laquelle le conflit russo-ukrainien ne profite pas à la Chine, ca renforce l'opposition à la Chine dans l'ile
![]()
Absolument tout ce qui fait mal a l'US est par définition rentable a la chine
![]()
Donc, tu es d'accord avec moi, le conflit ukrainien renforce les US, et dérange la Chine dans ses plans
Ghidra est gratuit + open source + GUI ultra plus moderne et convivial
L'unique raison pourquoi c'est open source, c'est parce que Snowden a révélé leurs pratiques illégales, et ils ont voulu avoir bonne image
Et le peu que fait IDA de plus, c'est utile pour 0,1% des utilisateurs
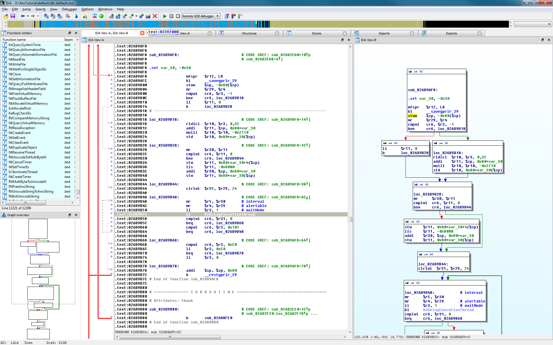
le nombre de processeurs et architectures qu'IDA supporte est intestable, je l'ouvre tout a l'heure (pour faires des carabistouilles avec certains logiciels payants) et je vois l'Itanium
Le 13 août 2023 à 02:29:32 :
Le 13 août 2023 à 02:26:28 :
Le 13 août 2023 à 02:23:57 :
Le 13 août 2023 à 02:17:07 Botaniques69 a écrit :
Le 13 août 2023 à 02:09:07 :
> Le 13 août 2023 à 02:05:32 :
> > Le 13 août 2023 à 01:59:24 :
> > > Le 13 août 2023 à 01:56:42 Botaniques69 a écrit :
> > > > Le 13 août 2023 à 01:50:32 :
> > > >
> > > > > Le 13 août 2023 à 01:49:01 :
> > > >
> > > > > > Le 13 août 2023 à 01:47:07 :
> > > >
> > > > > > > Le 13 août 2023 à 01:40:58 :
> > > >
> > > > > > > > Le 13 août 2023 à 01:35:48 :
> > > >
> > > > > > > > Je comprends pas les bots russes qui disent que l’OTAN est désarmée alors qu’ils s’arment tous jusqu’aux dents. Rien que cette semaine la Roumanie et la Pologne ont passé des milliards de dollars de commandes d’armes
> > > >
> > > > > > >
> > > >
> > > > > > > c'est simple, quand l'Industrie US, plus grosse industrie de l'armement en occident se retrouve incapable de fournir des obus et est obligée d'envoyer des pétards sous munitions, et qu'il faut des années pour arriver au niveau nécessaire, on appel ca désarmé, quand l'allemagne a pas assez de Leopards 2 a envoyer, on appel ca etre en état de désarmement
![]()
> > > >
> > > > > >
> > > >
> > > > > > Tu te rends pas compte que les américains n'envoient que ce qu'ils estime être sacrifiable.
> > > >
> > > > > >
> > > >
> > > > > > C'est pas leurs stocks qui s'épuisent, mais leurs surplus. Parce que malgré l'investissement massif qu'ils font dans ce conflit (du moins massif par rapport aux autres pays impliqués), ils ne sacrifient en rien leurs propres capacités.
> > > >
> > > > >
> > > >
> > > > > les US sont déjà en Sous capacité face a la chine si un conflit éclate a Taiwan, donc envoyer a l'Ukraine c'est déjà du sacrifice
![]()
> > > >
> > > > Ils sont absolument pas en sous capacité khey, je sais pas d'où tu tient ça.
> > >
> > > les généraux US eux meme le disent, absolument pas prets si un conflit éclate a Taiwan tout de suite
![]()
> >
> > Un général ne va jamais dire qu'il a assez de moyens pas comme les Russes qui pensait prendre kiev en 3 jours
>
> ils ont fait les simulations, si guerre frontale, toute la flotte US tombe, et impossible de supporter Taiwan indirectement vu que c'est une ile et surtout en cas de blocus , même l'ukraine qui a des frontière terrestres c'est compliqué
![]()
Dans tout les cas, faudra encore minimum 4-5 ans avant que la Chine ait les moyens militaires.. et même là, ça serait un paris ultra risqué, qu'elle va sans doute réfléchir à deux fois, en ayant vu le résultat de la Russie
en vrai, la Chine va JAMAIS envahir Taiwan ca sert a rien, mais elle mettra le max de pression, et tentera d'y faire monter le parti pro chine unifiée, la seule importance de Taiwan c'est TSMC, l'US a démarré un projet a plusieurs milliards pour créer des usines identiques aux US, et la chine également, dans quelques années, cette ile sera juste un cailloux has been, TSMC sera même plus rentable vu la compétition, et la chine va tout contrôler a coup d'aides financières quand les Taiwanais vont plus avoir de fric
![]()
Encore une raison, pour laquelle le conflit russo-ukrainien ne profite pas à la Chine, ca renforce l'opposition à la Chine dans l'ile
![]()
Absolument tout ce qui fait mal a l'US est par définition rentable a la chine
![]()
Et non, tout ce qui fait mal aux US fait du bien aux Russes selon ta philosophie
Le 13 août 2023 à 02:30:19 :
Ghidra est gratuit + open source + GUI ultra plus moderne et convivial
L'unique raison pourquoi c'est open source, c'est parce que Snowden a révélé leurs pratiques illégales, et ils ont voulu avoir bonne image
![]()
Et le peu que fait IDA de plus, c'est utile pour 0,1% des utilisateurs
le nombre de processeurs et architectures qu'IDA supporte est intestable, je l'ouvre tout a l'heure (pour faires des carabistouilles avec certains logiciels payants) et je vois l'Itanium
![]()
Par contre, la société qui dev IDA est située en Belgique (Liège)
https://twitter.com/HexRaysSA
Liège, Belgium
T'es sur que c'est russe ? Même rien que de base ?
https://hex-rays.com/about-us/
We have been improving the IDA solution for over 30 years.
Founded in 2005, privately held, Belgium based,
Le 13 août 2023 à 02:29:35 :
Le 13 août 2023 à 02:26:28 Botaniques69 a écrit :
Le 13 août 2023 à 02:23:57 :
Le 13 août 2023 à 02:17:07 Botaniques69 a écrit :
Le 13 août 2023 à 02:09:07 :
> Le 13 août 2023 à 02:05:32 :
> > Le 13 août 2023 à 01:59:24 :
> >
> > > Le 13 août 2023 à 01:56:42 Botaniques69 a écrit :
> >
> > > > Le 13 août 2023 à 01:50:32 :
> >
> > > >
> >
> > > > > Le 13 août 2023 à 01:49:01 :
> >
> > > >
> >
> > > > > > Le 13 août 2023 à 01:47:07 :
> >
> > > >
> >
> > > > > > > Le 13 août 2023 à 01:40:58 :
> >
> > > >
> >
> > > > > > > > Le 13 août 2023 à 01:35:48 :
> >
> > > >
> >
> > > > > > > > Je comprends pas les bots russes qui disent que l’OTAN est désarmée alors qu’ils s’arment tous jusqu’aux dents. Rien que cette semaine la Roumanie et la Pologne ont passé des milliards de dollars de commandes d’armes
> >
> > > >
> >
> > > > > > >
> >
> > > >
> >
> > > > > > > c'est simple, quand l'Industrie US, plus grosse industrie de l'armement en occident se retrouve incapable de fournir des obus et est obligée d'envoyer des pétards sous munitions, et qu'il faut des années pour arriver au niveau nécessaire, on appel ca désarmé, quand l'allemagne a pas assez de Leopards 2 a envoyer, on appel ca etre en état de désarmement
![]()
> >
> > > >
> >
> > > > > >
> >
> > > >
> >
> > > > > > Tu te rends pas compte que les américains n'envoient que ce qu'ils estime être sacrifiable.
> >
> > > >
> >
> > > > > >
> >
> > > >
> >
> > > > > > C'est pas leurs stocks qui s'épuisent, mais leurs surplus. Parce que malgré l'investissement massif qu'ils font dans ce conflit (du moins massif par rapport aux autres pays impliqués), ils ne sacrifient en rien leurs propres capacités.
> >
> > > >
> >
> > > > >
> >
> > > >
> >
> > > > > les US sont déjà en Sous capacité face a la chine si un conflit éclate a Taiwan, donc envoyer a l'Ukraine c'est déjà du sacrifice
![]()
> >
> > > >
> >
> > > > Ils sont absolument pas en sous capacité khey, je sais pas d'où tu tient ça.
> >
> > >
> >
> > > les généraux US eux meme le disent, absolument pas prets si un conflit éclate a Taiwan tout de suite
![]()
> >
> > Un général ne va jamais dire qu'il a assez de moyens pas comme les Russes qui pensait prendre kiev en 3 jours
>
> ils ont fait les simulations, si guerre frontale, toute la flotte US tombe, et impossible de supporter Taiwan indirectement vu que c'est une ile et surtout en cas de blocus , même l'ukraine qui a des frontière terrestres c'est compliqué
![]()
Dans tout les cas, faudra encore minimum 4-5 ans avant que la Chine ait les moyens militaires.. et même là, ça serait un paris ultra risqué, qu'elle va sans doute réfléchir à deux fois, en ayant vu le résultat de la Russie
en vrai, la Chine va JAMAIS envahir Taiwan ca sert a rien, mais elle mettra le max de pression, et tentera d'y faire monter le parti pro chine unifiée, la seule importance de Taiwan c'est TSMC, l'US a démarré un projet a plusieurs milliards pour créer des usines identiques aux US, et la chine également, dans quelques années, cette ile sera juste un cailloux has been, TSMC sera même plus rentable vu la compétition, et la chine va tout contrôler a coup d'aides financières quand les Taiwanais vont plus avoir de fric
![]()
Encore une raison, pour laquelle le conflit russo-ukrainien ne profite pas à la Chine, ca renforce l'opposition à la Chine dans l'ile
![]()
Absolument tout ce qui fait mal a l'US est par définition rentable a la chine
![]()
Donc, tu es d'accord avec moi, le conflit ukrainien renforce les US, et dérange la Chine dans ses plans
![]()
les renforce en vidant leurs stocks d'armes ? en offrant des armes a la russie pour l'ingénierie inverse ? en Montrant les faiblesses des tactiques OTAN ? en créant des crises économiques et de matières premières ? en divisant les opinions publiques occidentales ? Non Ca a jamais renforcé qui que ce soit d'ouvrir deux fronts en même temps
Le 13 août 2023 à 02:30:59 :
Le 13 août 2023 à 02:29:32 :
Le 13 août 2023 à 02:26:28 :
Le 13 août 2023 à 02:23:57 :
Le 13 août 2023 à 02:17:07 Botaniques69 a écrit :
> Le 13 août 2023 à 02:09:07 :
> > Le 13 août 2023 à 02:05:32 :
> > > Le 13 août 2023 à 01:59:24 :
> > > > Le 13 août 2023 à 01:56:42 Botaniques69 a écrit :
> > > > > Le 13 août 2023 à 01:50:32 :
> > > > >
> > > > > > Le 13 août 2023 à 01:49:01 :
> > > > >
> > > > > > > Le 13 août 2023 à 01:47:07 :
> > > > >
> > > > > > > > Le 13 août 2023 à 01:40:58 :
> > > > >
> > > > > > > > > Le 13 août 2023 à 01:35:48 :
> > > > >
> > > > > > > > > Je comprends pas les bots russes qui disent que l’OTAN est désarmée alors qu’ils s’arment tous jusqu’aux dents. Rien que cette semaine la Roumanie et la Pologne ont passé des milliards de dollars de commandes d’armes
> > > > >
> > > > > > > >
> > > > >
> > > > > > > > c'est simple, quand l'Industrie US, plus grosse industrie de l'armement en occident se retrouve incapable de fournir des obus et est obligée d'envoyer des pétards sous munitions, et qu'il faut des années pour arriver au niveau nécessaire, on appel ca désarmé, quand l'allemagne a pas assez de Leopards 2 a envoyer, on appel ca etre en état de désarmement
![]()
> > > > >
> > > > > > >
> > > > >
> > > > > > > Tu te rends pas compte que les américains n'envoient que ce qu'ils estime être sacrifiable.
> > > > >
> > > > > > >
> > > > >
> > > > > > > C'est pas leurs stocks qui s'épuisent, mais leurs surplus. Parce que malgré l'investissement massif qu'ils font dans ce conflit (du moins massif par rapport aux autres pays impliqués), ils ne sacrifient en rien leurs propres capacités.
> > > > >
> > > > > >
> > > > >
> > > > > > les US sont déjà en Sous capacité face a la chine si un conflit éclate a Taiwan, donc envoyer a l'Ukraine c'est déjà du sacrifice
![]()
> > > > >
> > > > > Ils sont absolument pas en sous capacité khey, je sais pas d'où tu tient ça.
> > > >
> > > > les généraux US eux meme le disent, absolument pas prets si un conflit éclate a Taiwan tout de suite
![]()
> > >
> > > Un général ne va jamais dire qu'il a assez de moyens pas comme les Russes qui pensait prendre kiev en 3 jours
> >
> > ils ont fait les simulations, si guerre frontale, toute la flotte US tombe, et impossible de supporter Taiwan indirectement vu que c'est une ile et surtout en cas de blocus , même l'ukraine qui a des frontière terrestres c'est compliqué
![]()
>
> Dans tout les cas, faudra encore minimum 4-5 ans avant que la Chine ait les moyens militaires.. et même là, ça serait un paris ultra risqué, qu'elle va sans doute réfléchir à deux fois, en ayant vu le résultat de la Russie
en vrai, la Chine va JAMAIS envahir Taiwan ca sert a rien, mais elle mettra le max de pression, et tentera d'y faire monter le parti pro chine unifiée, la seule importance de Taiwan c'est TSMC, l'US a démarré un projet a plusieurs milliards pour créer des usines identiques aux US, et la chine également, dans quelques années, cette ile sera juste un cailloux has been, TSMC sera même plus rentable vu la compétition, et la chine va tout contrôler a coup d'aides financières quand les Taiwanais vont plus avoir de fric
![]()
Encore une raison, pour laquelle le conflit russo-ukrainien ne profite pas à la Chine, ca renforce l'opposition à la Chine dans l'ile
![]()
Absolument tout ce qui fait mal a l'US est par définition rentable a la chine
![]()
Et non, tout ce qui fait mal aux US fait du bien aux Russes selon ta philosophie
Au fond, même si les Chinois t’impressionnaient, tu étais sur de la force Russe
Aujourd'hui pour toi, l’alliance Sino-Russe reste de circonstance
On gagne pas à tous les coups
Le 13 août 2023 à 02:34:00 Botaniques69 a écrit :
Le 13 août 2023 à 02:29:35 :
Le 13 août 2023 à 02:26:28 Botaniques69 a écrit :
Le 13 août 2023 à 02:23:57 :
Le 13 août 2023 à 02:17:07 Botaniques69 a écrit :
> Le 13 août 2023 à 02:09:07 :
>
> > Le 13 août 2023 à 02:05:32 :
>
> > > Le 13 août 2023 à 01:59:24 :
>
> > >
>
> > > > Le 13 août 2023 à 01:56:42 Botaniques69 a écrit :
>
> > >
>
> > > > > Le 13 août 2023 à 01:50:32 :
>
> > >
>
> > > > >
>
> > >
>
> > > > > > Le 13 août 2023 à 01:49:01 :
>
> > >
>
> > > > >
>
> > >
>
> > > > > > > Le 13 août 2023 à 01:47:07 :
>
> > >
>
> > > > >
>
> > >
>
> > > > > > > > Le 13 août 2023 à 01:40:58 :
>
> > >
>
> > > > >
>
> > >
>
> > > > > > > > > Le 13 août 2023 à 01:35:48 :
>
> > >
>
> > > > >
>
> > >
>
> > > > > > > > > Je comprends pas les bots russes qui disent que l’OTAN est désarmée alors qu’ils s’arment tous jusqu’aux dents. Rien que cette semaine la Roumanie et la Pologne ont passé des milliards de dollars de commandes d’armes
>
> > >
>
> > > > >
>
> > >
>
> > > > > > > >
>
> > >
>
> > > > >
>
> > >
>
> > > > > > > > c'est simple, quand l'Industrie US, plus grosse industrie de l'armement en occident se retrouve incapable de fournir des obus et est obligée d'envoyer des pétards sous munitions, et qu'il faut des années pour arriver au niveau nécessaire, on appel ca désarmé, quand l'allemagne a pas assez de Leopards 2 a envoyer, on appel ca etre en état de désarmement
![]()
>
> > >
>
> > > > >
>
> > >
>
> > > > > > >
>
> > >
>
> > > > >
>
> > >
>
> > > > > > > Tu te rends pas compte que les américains n'envoient que ce qu'ils estime être sacrifiable.
>
> > >
>
> > > > >
>
> > >
>
> > > > > > >
>
> > >
>
> > > > >
>
> > >
>
> > > > > > > C'est pas leurs stocks qui s'épuisent, mais leurs surplus. Parce que malgré l'investissement massif qu'ils font dans ce conflit (du moins massif par rapport aux autres pays impliqués), ils ne sacrifient en rien leurs propres capacités.
>
> > >
>
> > > > >
>
> > >
>
> > > > > >
>
> > >
>
> > > > >
>
> > >
>
> > > > > > les US sont déjà en Sous capacité face a la chine si un conflit éclate a Taiwan, donc envoyer a l'Ukraine c'est déjà du sacrifice
![]()
>
> > >
>
> > > > >
>
> > >
>
> > > > > Ils sont absolument pas en sous capacité khey, je sais pas d'où tu tient ça.
>
> > >
>
> > > >
>
> > >
>
> > > > les généraux US eux meme le disent, absolument pas prets si un conflit éclate a Taiwan tout de suite
![]()
>
> > >
>
> > > Un général ne va jamais dire qu'il a assez de moyens pas comme les Russes qui pensait prendre kiev en 3 jours
>
> >
>
> > ils ont fait les simulations, si guerre frontale, toute la flotte US tombe, et impossible de supporter Taiwan indirectement vu que c'est une ile et surtout en cas de blocus , même l'ukraine qui a des frontière terrestres c'est compliqué
![]()
>
> Dans tout les cas, faudra encore minimum 4-5 ans avant que la Chine ait les moyens militaires.. et même là, ça serait un paris ultra risqué, qu'elle va sans doute réfléchir à deux fois, en ayant vu le résultat de la Russie
en vrai, la Chine va JAMAIS envahir Taiwan ca sert a rien, mais elle mettra le max de pression, et tentera d'y faire monter le parti pro chine unifiée, la seule importance de Taiwan c'est TSMC, l'US a démarré un projet a plusieurs milliards pour créer des usines identiques aux US, et la chine également, dans quelques années, cette ile sera juste un cailloux has been, TSMC sera même plus rentable vu la compétition, et la chine va tout contrôler a coup d'aides financières quand les Taiwanais vont plus avoir de fric
![]()
Encore une raison, pour laquelle le conflit russo-ukrainien ne profite pas à la Chine, ca renforce l'opposition à la Chine dans l'ile
![]()
Absolument tout ce qui fait mal a l'US est par définition rentable a la chine
![]()
Donc, tu es d'accord avec moi, le conflit ukrainien renforce les US, et dérange la Chine dans ses plans
![]()
les renforce en vidant leurs stocks d'armes ? en offrant des armes a la russie pour l'ingénierie inverse ? en Montrant les faiblesses des tactiques OTAN ? en créant des crises économiques et de matières premières ? en divisant les opinions publiques occidentales ? Non Ca a jamais renforcé qui que ce soit d'ouvrir deux fronts en même temps
![]()
sauf que la chine est dans le ma economique grâce a son allié de choix
Le 13 août 2023 à 02:36:31 :
T'es sur que c'est russe ? Même rien que de base ?
Hex Rays achetée en 2022 par des fritix, mais celui qui a tout fait c'est bien Ilfak Guilfanov
![]()
Mouais, j'demande à voir combien ils sont de russes encore à développer le logiciel, à part lui.
T'as des talents de fou un peu partout, mais s'ils se barrent à l'étranger, ça rapporte rien au pays d'origine.
Afficher uniquement les messages de l'auteur du topic